D'fhéadfaí na grianghraif a chuir tú ar fáil a úsáid chun seirbhísí Bing phróiseáil íomhánna a fheabhsú.
Polasaí príobháideachais
|
Téarmaí Úsáide
Ní féidir an nasc seo a úsáid. Seiceáil go dtosaíonn do nasc le 'http://' nó 'https://' chun triail eile a bhaint as.
Ní féidir an cuardach seo a phróiseáil. Bain triail as íomhá nó as eochairfhocail eile.
Bain triail as Cuardach Amharc
Cuardaigh, aithin oibiachtaí agus téacs, aistrigh nó réitigh fadhbanna le híomhá
Tarraing íomhá amháin nó níos mó anseo,
uaslódáil íomhá
nó
oscail an ceamara
Scaoil an íomhá áit ar bith chun an cuardach a thosú
Chun Cuardach Físiúil a úsáid, cumasaigh an ceamara sa bhrabhsálaí seo
English
Gach rud
Cuardach
Íomhánna
Inspioráid
Cruthaigh
Bailiúcháin
Físeáin
Mapaí
Nuacht
Tuilleadh
Siopadóireacht
Eitiltí
Taisteal
Nótaleabhar
Na moltaí is mó chabhair le haghaidh Feature Map Computer Vision
Feature Space
Computer Vision
Feature Detection
Computer Vision
Feature Vectors
Computer Vision
Feature Tracker
Computer Vision
Computer Vision
Mind Map
Buildingsdense Feature
Matching Computer Vision
Diagram of
Computer Vision
Segment
Map Computer Vision
Computer Vision
Object Detection
Clip Art for
Feature Matching in Computer Vision
Computer Feature Vision
Visualization
What Is
Features in Computer Vision
Feature Maps
in CNN
Computer Vision
Deep Learning
Perception
Map Computer Vision
Depth
Map Computer Vision
2D Topological
Map Computer Vision
Computer Vision Feature
Representation
Attribution Maps
for Computer Vision
Computer Vision
Landscape Map
Computer Vision
Extracting Features
Visualize
Feature Maps
Downsample
Feature Maps
Computer Vision
Concept
How to Detect a
Feature by Using Computer Vision
A Line Art of
Computer Vision
Computer E Vision
Mind Map
Graph Cuts in
Computer Vision
Mapping House Driveways
Computer Vision
Panorama Matching
Computer Vision
Shape From X in
Computer Vision
Meaning of Feature Maps
in CNN
How to Create Code of
Computer Vision
Feature Map Vision
Transformers
Page Layout Detetor in
Computer Vision
Computer Vision
Road
Draem in
Computer Vision
What Is Feature
Extraction in Computer Vision
Visualising
Feature Maps
MNIST
Feature Maps
Distance MapPoint
Computer Vision
Computer Vision
for Empty Box
Differente
Feature Maps
Road Map
to Computer Vision
Chamfer Matching in
Computer Vision Diagram
Computer Vision
How It Works Diagram
Examples of
Feature Maps
Maps of Computer
Targets
Ground Truth
Computer Vision
Concat in
Computer Vision
Taiscéal tuilleadh cuardaigh cosúil le Feature Map Computer Vision
Clip
Art
Machine Learning
Icon
Face
Recognition
UI
Design
Machine Learning
Models
Fake
Animals
Barcode
Styles
HD
Images
Small
Barcode
Deep
Learning
Thank
You
HR
World
Thank You for
Your Time
Images
for PPT
Jetson
Nano
Ai
Pattern
Syndrome
Symptoms
Research
Poster
Vector
Images
Animated
Images
Dark
Lighting
Algorithm
Wallpaper
Face
Memes
System
Logo
Graphics
90s
Truck
Awake
Images
Painting
Diagrams
Geometry
Animations
Sentiment
GPU
One
Movie
Chuardaigh daoine a bhfuil spéis acu iFeature Map Computer Vision do
Center
Visual
Emotion
Contoh
Sensor
Example
Images
Wildlife
Art
Logos
For
Feature
Map
Free
Logo
Coloured
Uathsheinn gach GIFanna
Athraigh uathsheinn agus socruithe íomhá eile anseo
Uathsheinn gach GIFanna
Smeach an lasc chun iad a chasadh air
GIFanna uathsheachadta
Méid íomhá
Gach ceann
Beag
Meánach
Mór
Ollmhór
Ar a laghad... *
Leithead Saincheaptha
x
Airde Saincheaptha
px
Iontráil uimhir do Leithead agus Airde
Dath
Gach ceann
Dath amháin
Dubh & bán
Cineál
Gach ceann
Grianghraf
Fáisc-ealaín
Líníocht le líne
GIF beochana
Trédhearcach
Leagan amach
Gach ceann
Cearnóg
Leathan
Ard
Daoine
Gach ceann
Aghaidheanna amháin
Ceann &barainní
Dáta
Gach ceann
Le 24 uair an chloig anuas
Le seachtain anuas
Le mí anuas
Le bliain anuas
Ceadúnas
Gach ceann
Gach Creative Commons
Fearann poiblí
Saor in aisce le comhroinnt agus úsáid
Saor in aisce a roinnt agus a úsáid ar bhonn tráchtála
Saor in aisce chun rudaí a mhionathrú, a chomhroinnt agus a úsáid
Saor in aisce chun rudaí a mhionathrú, a chomhroinnt agus a úsáid ar bhonn tráchtála
Tuilleadh faisnéise
Scagairí a ghlanadh
SafeSearch:
Meánach
Docht
Measartha (réamhshocraithe)
As
Scag
Feature Space
Computer Vision
Feature Detection
Computer Vision
Feature Vectors
Computer Vision
Feature Tracker
Computer Vision
Computer Vision
Mind Map
Buildingsdense Feature
Matching Computer Vision
Diagram of
Computer Vision
Segment
Map Computer Vision
Computer Vision
Object Detection
Clip Art for
Feature Matching in Computer Vision
Computer Feature Vision
Visualization
What Is
Features in Computer Vision
Feature Maps
in CNN
Computer Vision
Deep Learning
Perception
Map Computer Vision
Depth
Map Computer Vision
2D Topological
Map Computer Vision
Computer Vision Feature
Representation
Attribution Maps
for Computer Vision
Computer Vision
Landscape Map
Computer Vision
Extracting Features
Visualize
Feature Maps
Downsample
Feature Maps
Computer Vision
Concept
How to Detect a
Feature by Using Computer Vision
A Line Art of
Computer Vision
Computer E Vision
Mind Map
Graph Cuts in
Computer Vision
Mapping House Driveways
Computer Vision
Panorama Matching
Computer Vision
Shape From X in
Computer Vision
Meaning of Feature Maps
in CNN
How to Create Code of
Computer Vision
Feature Map Vision
Transformers
Page Layout Detetor in
Computer Vision
Computer Vision
Road
Draem in
Computer Vision
What Is Feature
Extraction in Computer Vision
Visualising
Feature Maps
MNIST
Feature Maps
Distance MapPoint
Computer Vision
Computer Vision
for Empty Box
Differente
Feature Maps
Road Map
to Computer Vision
Chamfer Matching in
Computer Vision Diagram
Computer Vision
How It Works Diagram
Examples of
Feature Maps
Maps of Computer
Targets
Ground Truth
Computer Vision
Concat in
Computer Vision
690×478
mindwerx.com
Mind Map Computer Enhanced Thinking Workshop overview
1642×390
tonyfpy.github.io
[Computer Vision] Feature Description & Matching
1280×720
github.com
GitHub - computervisioneng/image-classification-feature-extraction ...
871×1024
pysource.com
Feature map | Computer Vision wi…
1160×910
pysource.com
Feature map | Computer Vision with Keras p.4 - Pys…
1280×720
pysource.com
Feature map | Computer Vision with Keras p.4 - Pysource
850×1410
researchgate.net
Feature extraction usin…
2027×4006
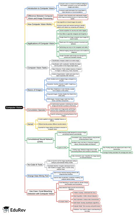
edurev.in
Computer Vision Mind Map - CB…
2637×4108
edurev.in
Computer Vision Mind Map - Cla…
735×616
www.pinterest.com
Scaling Map Data Generation Using Compu…
1992×1018
visionscopeinsider.blogspot.com
3D Computer Vision
2560×863
baeldung.com
What Is the Purpose of a Feature Map in a Convolutional Neural Network ...
2240×1260
mltut.com
How to learn Computer Vision? [Computer Vision Learning Path]
Taiscéal tuilleadh cuardaigh cosúil le
Feature Map
Computer Vision
Clip Art
Machine Learning Icon
Face Recognition
UI Design
Machine Learning Mode
…
Fake Animals
Barcode Styles
HD Images
Small Barcode
Deep Learning
Thank You
HR World
1300×1018
alamy.com
computer vision mind map sketch, a field of ar…
1020×520
medium.com
Feature Detection and Matching in Computer Vision | by ASHIKAC | Medium
1280×720
storage.googleapis.com
Computer Vision Requirements at Shanita Parker blog
824×463
ar.inspiredpencil.com
Computer Vision Image Processing Tasks
750×338
Biggerplate
Mind Map: COMPUTER vision system methods | Biggerplate
850×397
researchgate.net
Visualization for feature maps in the vision transformer. We show the ...
4494×1909
storage.googleapis.com
Geometric Models Computer Vision at William Kellar blog
2054×1156
in.pinterest.com
What Is Computer Vision? | Computer vision, What is computer, Deep learning
1200×366
knime.com
Convolutional Neural Networks & Computer Vision | KNIME
1280×716
linkedin.com
Deep Learning Computer Vision | Tensorflow | Image Classification Using ...
1200×675
syncpr.co
KMP makes an investment in cutting-edge global AI computer vision and ...
1133×680
serokell.io
Deep Learning Applications for Computer Vision | Serokell
1500×1080
a3logics.com
Computer Vision Technology | See Beyond The Obvious | A…
4494×2773
baeldung.com
Computer Vision: Stereo 3D Vision | Baeldung on Computer Science
Chuardaigh daoine a bhfuil spéis acu i
Feature Map
Computer Vision
do
Center
Visual Emotion
Contoh
Sensor
Example Images
Wildlife
Art
Logos For
Feature Map
Free Logo
Coloured
2560×1794
analyticsvidhya.com
Let's Learn Face Detection Using Computer Vision - Analytics Vidhya
1280×720
sumitkrsharma-ai.medium.com
Image representation in Computer Vision | by Sumitkrsharma | Medium
1489×784
viso.ai
Vision Transformer: A New Era in Image Recognition
2000×1013
encord.com
Guide to Image Segmentation in Computer Vision: Best Practices | Encord
1059×817
universe.roboflow.com
map Instance Segmentation Model by chandan
1280×720
worksheetshq.com
What Is The Party Feature In Roblox
850×447
researchgate.net
Self-Attention for Image Feature Maps | Download Scientific Diagram
1170×658
qualitymag.com
Image Processing for Machine Vision – How Did We Get Here? | Quality ...
Tá roinnt torthaí folaithe toisc go bhfuil seans ann nach bhfuil siad inrochtana agat.
Taispeáin torthaí dorochtana
Tuairiscigh inneachar mí-oiriúnach
Roghnaigh ceann de na roghanna thíos.
Neamhábhartha
Maslach
Duine fásta
Mí-Úsáid Ghnéasach Leanaí
Aiseolas